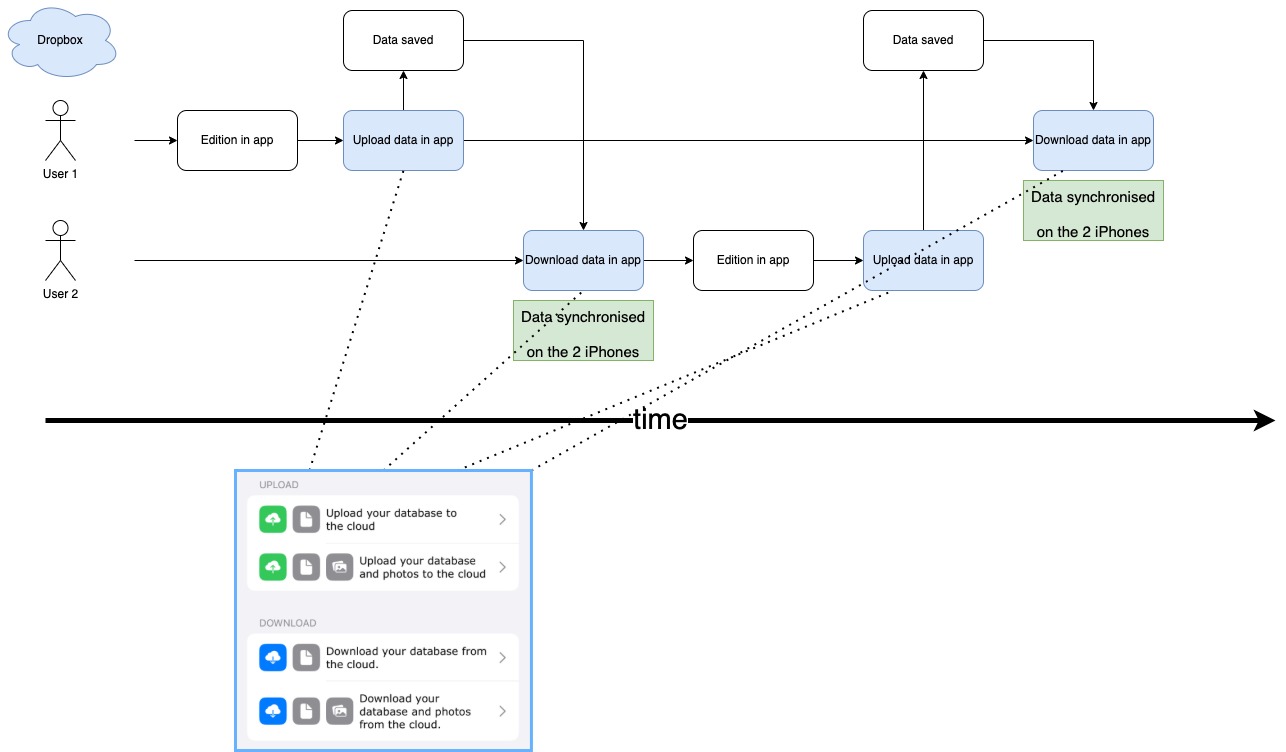
Multiuser timeline

Track and manage your inventory together, effortlessly.

Enable your team to collaborate in real time, wherever they are, for synchronized updates. Eliminate errors and duplicates with a shared, centralized view of your stock. Reduce costs related to stockouts or overstocking by better anticipating your needs. A simple, effective solution tailored to your business dynamics.

Mulituser diagram